전제 조건
해당 프로그램이 active 상태 여야 함
Tip
Report에 디버깅을 걸면 해당 프로그램 전체를 돌려볼 수 있음
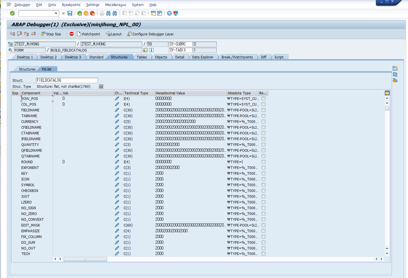
주의깊게 봐야하는 점
선언한 변수가 어떻게 들어가는 지 주의 깊게 볼것
추가로 공부 할것
Build layout,display_alv_report 구문도 이해해볼것
다른 alv 로 진행해보기












'SAP스터디 > ABAP 스터디_240421' 카테고리의 다른 글
| [2일차] ALV 구조 이해하기 (0) | 2024.04.29 |
|---|
전제 조건
해당 프로그램이 active 상태 여야 함
Tip
Report에 디버깅을 걸면 해당 프로그램 전체를 돌려볼 수 있음
주의깊게 봐야하는 점
선언한 변수가 어떻게 들어가는 지 주의 깊게 볼것
추가로 공부 할것
Build layout,display_alv_report 구문도 이해해볼것
다른 alv 로 진행해보기












| [2일차] ALV 구조 이해하기 (0) | 2024.04.29 |
|---|