최초 작성일: 2023년 3월 20일
최종 작성일: 2023년 3월 20일
목표: SAP Certi 취득
오늘 진도표(37강~ 41강)
Creating Purchasing Info RecordsCreating Special Info RecordsUsing Special Functions in Info RecordsCreating Central ContractsCreating Contracts for Material Groups
Unit 2 : Sources of Supply
- Creating Purchasing Info Records -Info Records
- Creating Special Info Records - Info Records
- Using Special Functions in Info Records - Info Records
- Creating Central Contracts -Contracts - outline agreemnet
- Creating Contracts for Material Groups-Contracts - outline agreemnet
- Creating Scheduling Agreements Without Release Document-Scheduling Agreements - outline agreemnet
- Creating Scheduling Agreements with Release Document-Scheduling Agreements - outline agreemnet
Lesson 1.Creating Purchasing Info Records
- objective
- creating organizational levels of purchasing info records
- learn about
- overview of sources of supply
- purchasing info record data
- purchasing infor record structure
- purchase order default price
- watch
- how to create and maintain info record
- do
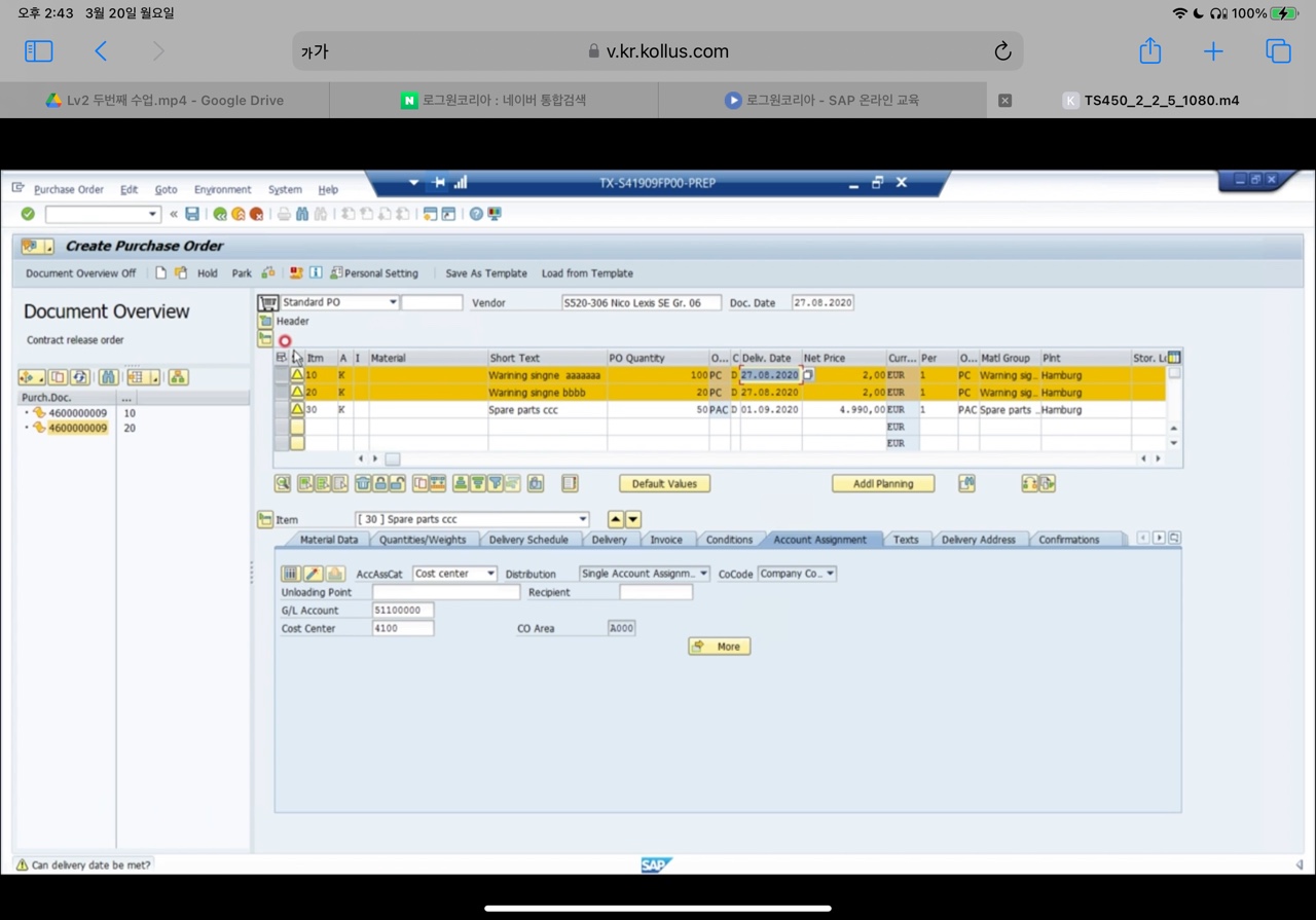
- create a purchasing info record
- create tests in info records
- Figure 9 : sources of supply overview
- info record
- supplier
- material
- purch. org
- conditions
- outline agreement item
- contract
- scheduling agreement
- plant
- sto(stock transfer order)
- info record
- figure 10: purchasing info record (info record 데이터 구조, 자재 마스터와 supplier master의 조합들을 info record에서 관리 한다.)
- info record 데이터 구조
- 헤더 데이터
- vendor
- material
- purchasing org
- description 데이터
- general data - client level(전사적인 레벨, 어떤 조직이든 전사적으로 동일한 데이터 사용)
- material group
- order quantity
- purchasing data
- planned delivery time
- MOQ
- conditions
- gross data
- discount
- texts
- 메모장 역할
- general data - client level(전사적인 레벨, 어떤 조직이든 전사적으로 동일한 데이터 사용)
- 헤더 데이터
- material master record
- supplier master record
- 비고
- 동일한 자재에 공급사가 여럿 있을 수 있고
- 그런 경우의 동일한 자재라도 정보가 다름 - 이런 combination 데이터를 관리 하는 것이 info record라고 보면 됨
- info record는 purchasing의 master data중 하나 이다
- 다른 purchasing document - 예를 들어 quotation, outline agreement, purchase order 문서에서도 info record를 생성할 수 있음( 영향을 준다는 의미)
- info record 데이터 구조
- figure11 : purchasing info record structure
- general data
- supplier data (material number of supplier)
- origin data
- purchase order unit
- text (info record memo)
- administration data
- purchasing org data
- control (delivery time, moq)
- prices and conditions ( gross price, discount, freight)
- statistics (price history, PO statixtics)
- text (purchase order text)
- purchasing org/plant data
- control
- prices and condtions
- statistics
- texts
- 비고
- 1)material master - 2)plant
- 3)BP - 4)purchasing org
- 이 네가지 조합이 infor record임
- general data
- figure 12 : default price from info record
- info record를 사용하는 여러 목적이 있겠지만 단가 관리 목적이 가장 크다
- cross plant - 어떤 플랜트가 들어와도 값을 제시 한

- practical practice - exercise 5. creating infro record through fiori

- practical practice - exercise 6. creating infro record through ecc
- t-code:me11





Lesson 2.Creating Special Info Records
- objective
- create special types of info records (material group으로 info record 생성)
- learn about
- special types of purchasing info records
- watch
- how to create infor records for material group
- do
- create info records for material group
- create a purchase order
- figure 13: info record for material group
- short text, short term, price는 무조건 기재 해야함. 왜냐면 보통 material record에서 끌고 오는데, material group에서 group만 끌고 오는 거니까 수기로 기재해줘야 함.

- practical practice - creating info record for material group and creating PO
- T-CODE: ME11,ME21N








Lesson 3.Using Special Functions in Info Records
- objective
- carry out price change(= special functions)
- infor record - condition에 있는 단가 변경
- single infor record 하나가 아닌 multi infor record의 단가 정보를 한번에 변경하는 방법 확인
- me 12가 아닌 여러건을 동시에 변경하는 방법
- carry out price change(= special functions)
- learn about
- price change
- analysis of purchasing info records
- learn
- to perform price change
- figure 14: price change in info record

- practical practice - perform price change
- t-code:mekp



Lesson 4.Creating Central Contracts
- objectives
- create central contracts
- learn about
- overview of outline agreement
- purchasing doc
- PR
- PO
- outline agreement
- RFQ/Quotation
- outline agreement
- contract
- scheduled agreement
- purchasing doc
- contracts usage - 언제 사용하는지
- contract type - 어떤 유형이 있는지
- centrally agreed contracts
- contract monitoring - contract의 현재 상태
- central contracts using procurment Hub
- overview of outline agreement
- Watch
- how to create a centrally agreed contract
- do
- create a centrally agreed contract and issue release order(contract 기반으로 PO 생성)
- figure 15: outline purchase agreements overview
- contract
- contract의 후속 프로세스가 po 발행임 -contract release order
- scheduling agreements(일정 계약)
- contract와 다른 점은 PO를 생성하지 않음
- 계약과 PO가 혼합되어 있음
- 계약을 하고 필요할 때 스케쥴 라인( 특정 날짜에 필요한 수량)을 생성함
- 스케쥴 라인 별로 optional 값인 FRC, JIT를 선택 할 수 있음
- FRC(forecast) sched - 먼미래
- JIT( Just in time) sched - 가까운 미래로 해당 라인을 거의 확정 하는 것임
- contract
- figure 16 : working with contracts (contract에 대한 작업)
- Contract 생성
- contrat를 참조문서가 있는 상태에서 생성
- 참조 문서 - PR 혹은 RFQ
- contract를 참조문서가 없는 상태에서 생성
- contrat를 참조문서가 있는 상태에서 생성
- PO 생성
- contract release order = contract를 기반으로 생성한 PO
- Item category
- standard - item category에 입력하지 않은 상태로 스페이스로 표현함
- consingment
- subcontracting
- material unknown - 일반적으로 contract에서만 사용하지만, 실전에서는 잘 사용안하지만 시험에는 잘 나옴
- material group- 일반적으로 contract에서만 사용함, 실전에서는 잘 사용안하지만 시험에는 잘 나옴
- service - 용역에 대한 계약
- creating contract - material master number여부
- number 여부 상관없이 생성 가능
- material master number - consumable material 혹은 stock material 이랑 연결 해서 생각 해볼것
- consumable material에서는 ACC Assignment 반드시 기재해야함
- cost center
- project
- order
- asset
- unknown (PO에서는 unknown을 허용하지 않는다. pr이나 contract에서는 unknown 허용)
- consumable material에서는 ACC Assignment 반드시 기재해야함
- Contract 생성
- figure 17: contract release document (유효 기간 관련)
- contract에는 유효기간과 target 수량, 금액이 있음.
- contract 기반으로 PO를 여러번 발행할 수 있으나
- contract 상 유효기간이나 target 수량 혹은 금액으로 제한을 줄 수 있다.
- figure 18 : contract types - 시험에 잘 나옴
- quantity contract
- header에 total quantity 표현할 수 없음 왜냐면 item 별로 target 수량이 있으니까 item overview에서 item별로 타겟 수량을 설정해서 관리함
- value contract
- header에서 total value를 관리 함(자재가 여러개 라도 전체 금액을 관리 할 수 있으니까)
- figure 19: items of centrally agreed and plant contracts
- po에서는 plant입력이 필수 인데, contract에서는 plant 입력이 필수는 아님
- 그렇다면 contract에서 plant를 입력한다는 의미는?
- contract에서 plant를 입력한것과 입력하지 않은 것(cross plant)의 차이는?
- contract - plant를 입력하지 않은 것은 (cross plant) = centrally agreed contract
- contract 맺을 당시에 해당 자재에 대한 plant가 지정 되지 않은 것으로 어떤 plant에서 납품 받아도 상관 없었음
- 다만, po생성 시에는 어떤 plant에서 납품 받을 지가 정해져야 한다
- contract - plant를 입력하지 않은 것은 (cross plant) = centrally agreed contract
- figure 20: plant conditions in centrally agreed contracts(플랜트 별로 가격 조건 관리 가능함)
- 1010,1020번 plant가 아닌 다른 plant 번호 혹은 plant번호가 아예 기재가 안된 상태에서 po 생성 시 왼쪽 값을 따라가게 되어 있음(운송비 5% 조건)
- figure 21: selection parameters - which purchasing documents are analyzed?
- T-CODE: ME3L
- quantity contract



- figure22 : fiori apps for contract monitoring
- purchasing analystics for contracts
- value contract consumption - value contract낸 것 중에 몇 프로를 PO 생성했는지 확인 가능
- fiori의 장점
- 직관적
- 사용자가 사용하기 편함







practical practice - creating contract
t-code:me31k






- practical practice - changing unit price for contract, creating PO
- t-code:me32k, me33k, ME 21N,ME3L
- contract 상 단가 변경 - deliver data에 따라 단가 변경



- contract 참조해서 PO 생성



- 생성한 contract-po 내역 확인 하기(리포트)


- 에러 메시지 확인
- e = 에러 메시지가 뜨는 것을 선택해야 행위를 막을 수 있음

Lesson 5.Creating Contracts for Material Groups
- objectives
- create value contracts and contracts for material group
- learn about
- contracts for material group
- watch
- how to create contracts for material groups
- do
- define a contract for material group as a value contract
- Figure 23: item categories M and W - 시험에 종종 나옴
- M = Material unknoe
- 유사한 자재 들을 대상으로 함
- 아이템별 단가가 동일해야함
- W = material group
- 자재 들이 상이하고
- 계약시점에는 계약 단가를 모르는 경우
- M = Material unknoe

- Practical practice - 사용자 파라미터
- 사용자 아이디를 기준으로 user profile상 지정한 값을관련 액션 시 디폴트로 가지고 올 수 있도록 설정하는 것임 - 시간 단축


- Practical practice - creating value contract
- t-code:me31k












- Practical practice - creating po using contract for value
- t-code:me33k













'SAP > MM' 카테고리의 다른 글
| [TS450]50강~52강 (0) | 2023.03.24 |
|---|---|
| [TS450]42강~44강 (0) | 2023.03.21 |
| [TS450]34강~36강 (0) | 2023.03.19 |
| [TS450]31강~33강 (0) | 2023.03.17 |
| [TS450]26강~30강 (1) | 2023.03.16 |